คำตอบที่ได้รับเลือกจากเจ้าของกระทู้
ความคิดเห็นที่ 2
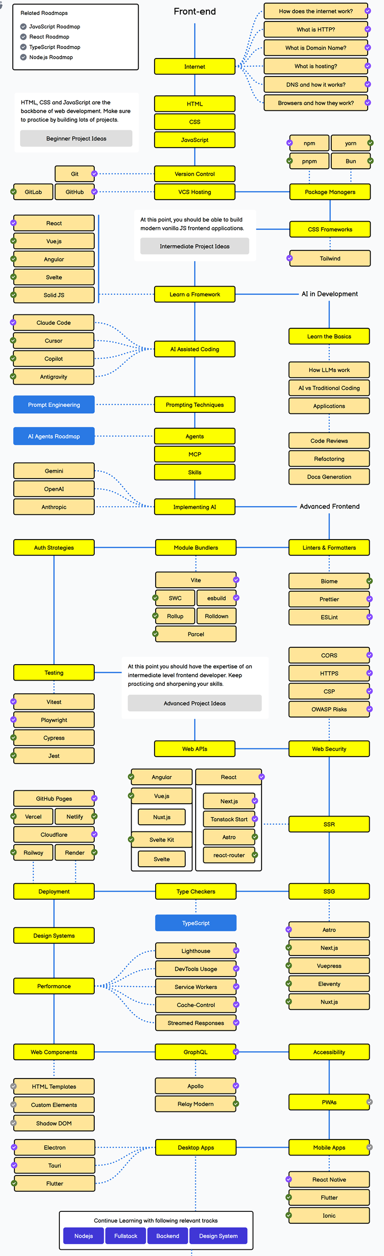
เน้นพื้นฐาน html, css, javascript ให้แน่น เพราะคือรากฐานของ ข้อต่อๆไป
▼ กำลังโหลดข้อมูล... ▼
แสดงความคิดเห็น
คุณสามารถแสดงความคิดเห็นกับกระทู้นี้ได้ด้วยการเข้าสู่ระบบ
กระทู้ที่คุณอาจสนใจ
อ่านกระทู้อื่นที่พูดคุยเกี่ยวกับ
การพัฒนาซอฟต์แวร์
วิศวกรรมศาสตร์
วิศวกรรมคอมพิวเตอร์
ภาษาเบสิก (BASIC programming language)
นักเขียนโปรแกรม (Programmer)
มีใครพอ Roadmap สำหรับ frontend Dev ไหมครับ?