สวัสดีค่ะ มีเรื่องอยากขอปรึกษานิดหน่อยค่ะ
พอดีขวัญเพิ่งซื้อ notebook เครื่องใหม่มาได้ไม่กี่วัน แต่พอเชื่อมต่อ wifi แล้วมันจะหลุดบ่อยๆค่ะ แทบจะทุกๆ 1-2 นาทีเลย
เลยโทรไปถาม customer service เขาก็แนะนำให้ลง driver ใหม่ โดยไปหาคำว่า "wifi/wireless" ใน Network adapters แต่ว่าขวัญหาไม่เจอน่ะค่ะ
เจอแค่ตรงในรูปค่ะ

ไม่รู้จะแก้ไขปัญหาอย่างไรดี เราเองก็มือใหม่ด้วย รบกวนขอคำแนะนำด้วยนะคะ
ขอขอบคุณล่วงหน้าค่ะ
[มือใหม่ค่า] Notebook มีปัญหาเรื่องเชื่อมต่อไวไฟบ่อยมากๆ แก้ไขอย่างไรดีคะ
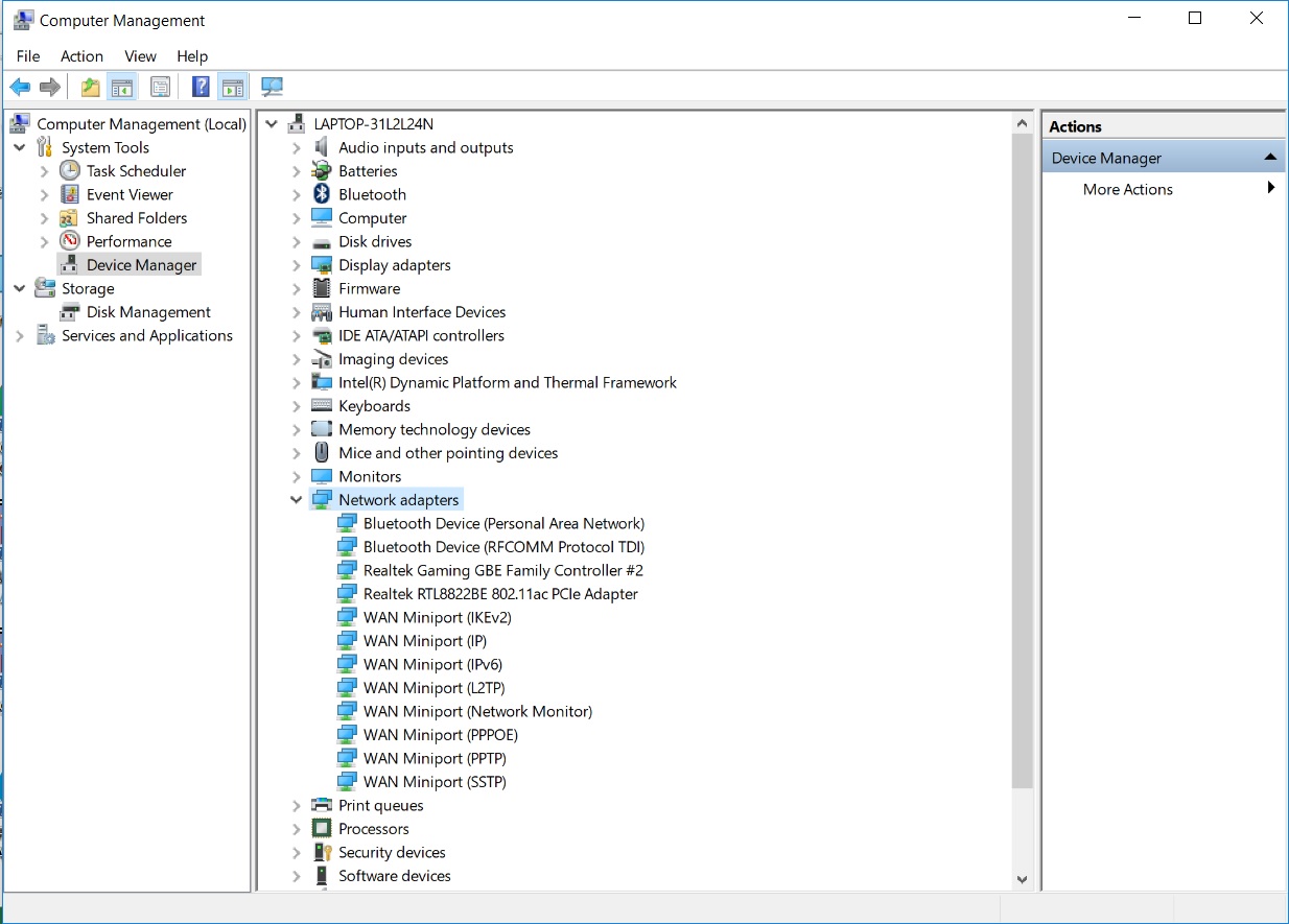
พอดีขวัญเพิ่งซื้อ notebook เครื่องใหม่มาได้ไม่กี่วัน แต่พอเชื่อมต่อ wifi แล้วมันจะหลุดบ่อยๆค่ะ แทบจะทุกๆ 1-2 นาทีเลย
เลยโทรไปถาม customer service เขาก็แนะนำให้ลง driver ใหม่ โดยไปหาคำว่า "wifi/wireless" ใน Network adapters แต่ว่าขวัญหาไม่เจอน่ะค่ะ
เจอแค่ตรงในรูปค่ะ
ไม่รู้จะแก้ไขปัญหาอย่างไรดี เราเองก็มือใหม่ด้วย รบกวนขอคำแนะนำด้วยนะคะ
ขอขอบคุณล่วงหน้าค่ะ