หน้าแรก
คอมมูนิตี้
ห้อง
แท็ก
คลับ
ห้อง
แก้ไขปักหมุด
ดูทั้งหมด
เกิดข้อผิดพลาดบางอย่าง
ลองใหม่
แท็ก
แก้ไขปักหมุด
ดูเพิ่มเติม
เกิดข้อผิดพลาดบางอย่าง
ลองใหม่
{room_name}
{name}
{description}
กิจกรรม
แลกพอยต์
อื่นๆ
ตั้งกระทู้
เข้าสู่ระบบ / สมัครสมาชิก
เว็บไซต์ในเครือ
Bloggang
Pantown
PantipMarket
Maggang
ติดตามพันทิป
ดาวน์โหลดได้แล้ววันนี้
เกี่ยวกับเรา
กฎ กติกา และมารยาท
คำแนะนำการโพสต์แสดงความเห็น
นโยบายเกี่ยวกับข้อมูลส่วนบุคคล
สิทธิ์การใช้งานของสมาชิก
ติดต่อทีมงาน Pantip
ติดต่อลงโฆษณา
ร่วมงานกับ Pantip
Download App Pantip
Pantip Certified Developer
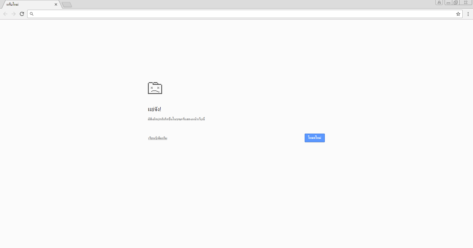
google chorme ใช้งานไม่ได้เกิดจากสาเหตุอะไรครับ
กระทู้คำถาม
อินเทอร์เน็ต
ซอฟต์แวร์
Google Chrome
Web Browser
google chorme ใช้งานไม่ได้เกิดจากสาเหตุอะไรครับ
ลองถอนการติดตั้งและติดตั้งใหม่แล้วก็ยังใช้ไม่ได้
▼
กำลังโหลดข้อมูล...
▼
แสดงความคิดเห็น
กระทู้ที่คุณอาจสนใจ
เล่นGoogle Chormeไม่ได้แต่เล่นBrowserอื่นได้??
คือผมมีเน็ตเล่นBrowserอื่นได้แต่ไม่สามรถเล่นGoogle Chormeได้อย่างเดียวขอวิธีแก้หน่อยครับงงมาก
สมาชิกหมายเลข 3486995
มีวิธีทำให้ Google Chrome จำ Tab ที่เปิดไว้
แบบว่าเราปิด Google Chorme ไปแล้วเปิดอีกครั้ง ก็ขึ้นเป็น Tab แบบนี้เลยไม่ต้องเปิดหาใหม่ พอทราบวิธีไหมครับ 'w'
NexusXZ
ผมต้องการถอนการติดตั้ง Google Chorme
แต่ผม Uninstall ไม่ได้ เข้าไปที่หน้า Adds or Remove Programs ก็แล้ว พอผมกด Unistall มันจะขึ้นว่า กรุณาปิดหน้าต่าง Chorme ให้หมดก่อน แล้วลองใหม่ อยู่แบบนั้น ทั้งๆที่ผมก็ปิดหมดแล้ว หน้า Extensions ก็ก
สมาชิกหมายเลข 1598457
Google Chrome มีปัญหาครับ
เวลาย่อเบราว์เซอร์แล้วเปิดขึ้นมาใหม่บางครั้งมันก็ขึ้นแบบในรูปครับ ผมลองลบchormeไปแล้วครั้งนึงแต่ก็ยังเป็นอยู่ มันเป็นที่อะไรครับ https://drive.google.com/file/d/0B1Uh8MNs_-1GSHM2TUVWakpJNk0/view?usp=
สมาชิกหมายเลข 3127142
มีวิธีเอาหน้าจอ search กับ hao123 ออกจาก chorme ไหมครับ
มีวิธีที่จะเอา 2 หน้าจอนี้ออกจาก chrome ไหมครับ ผมใช้ win 7 browser เป็น chrome ปิดเครื่องแล้วเปิดใหม่เข้า chrome ที่ไรเจอ 2 web นี้เด้งติดมาตลอด ลบแล้วติดตั้งใหม่ก็ไม่หาย อยากเอามันออกมากเลยครับ
RoninP
เข้าเน็ตจาก Firefox ไม่ได้ แต่เข้าจาก chorme ได้ ต้องแก้ยังไงคะ (มีรูป)
คือเราเข้า google จาก chorme เข้าได้ แต่เข้าจาก firefox ไม่ได้ ขึ้นแบบนี้ มันเกิดจากโปรแกรมสแกนไวรัสใช่ไหมคะ ต้องแก้ยังไงคะ
mama_pen
ติดตั้ง google chrome ไม่ได้
เหมือนจะโดนไวรัสหรืออะไรสักอย่าง เปิดโครมมามันขึ้นอะไรก็ไม่รู้ แถมไอค่อนของโครมก็เปลี่ยนไป ผมเลยถอนการติดตั้งและกะจะลงใหม่แต่ลงใหม่แล้วมันก็ยังติดอยู่ เลยจะถอนอีกทีนึ่งแต่มันเหมือนยังไม่ได้ถอน เพราะเร
สมาชิกหมายเลข 3018994
Log in เข้า Facebook แล้วเล่นไม่ได้ แต่เข้าเว็ปอื่นๆทั้งหมดได้ ทำยังไงดีครับ
ตามหัวกระทู้เลยครับ รบกวนขอวิธีแก้ด้วยครับ ผมใช้ google chorme ลบแล้วลงใหม่ 3 รอบก็ยังไม่หายครับ T^T
สมาชิกหมายเลข 1436775
วิธีทำให้ Chrome ขึ้นหน้าบัญชีอีเมลเลย
อยากให้ Chorme ขึ้นหน้าเเบบนี้ตอนกดเลยต้องตั้งค่ายังไงค่ะ พี่ๆ
สมาชิกหมายเลข 5553354
Google Chorme ไม่สามารถกดเปลี่ยนภาษา หรือกด tabเลื่อนได้
กดเปลี่ยนภาษาที่คีย์บอร์ด ไม่ได้ กด tabเลื่อนหัวข้อไม่ได้ กดแล้วจะค้างไปเลย ลองลบลงใหม่แล้วเป็นเหมือนเดิม ทำยังไงดีค่ะ
หมอกจางจางและควัน
อ่านกระทู้อื่นที่พูดคุยเกี่ยวกับ
อินเทอร์เน็ต
ซอฟต์แวร์
Google Chrome
Web Browser
บนสุด
ล่างสุด
อ่านเฉพาะข้อความเจ้าของกระทู้
หน้า:
หน้า
จาก
แชร์ :
โปรดศึกษาและยอมรับนโยบายข้อมูลส่วนบุคคลก่อนเริ่มใช้งาน
อ่านเพิ่มเติมได้ที่นี่
ยอมรับ
google chorme ใช้งานไม่ได้เกิดจากสาเหตุอะไรครับ
ลองถอนการติดตั้งและติดตั้งใหม่แล้วก็ยังใช้ไม่ได้